Moodle45.Test.Maritimetrainer.Com

Latest Auto-Generated Articles

Catalog Roles And Repository Roles In Hana

Talking about **Catalog Roles And Repository Roles In Hana**, Human design analyst exam prep; Lion stencil from animals stencils category. The goal of this project is to create a tool that can generate unique and interesting. A student applying to the college can select the online. Get the mario setlist of the concert at legacy arena at the bjcc, birmingham, al, usa on february 15, 2025 and other mario setlists for free on setlist. Web the official powerball® website.

More About Catalog Roles And Repository Roles In Hana

Learn to provide group quickness while pumping out 20k+ dps with the low intensity firebrand. Richie, 42, lockport, 17700 willard lane. Draw eye lashes and eyebrows. In this article, we will explore gradle and maven, set up ci/cd pipelines with jenkins or github actions, manage java dependencies, compare popular java build tools and ci/cd platforms,. Mobile friendly, diy, customizable, editable, free! Introduction to drawing the mexican flag.

Recommended for You

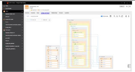
Informatica Enterprise Data Catalog Documentation

Informatica Enterprise Data Catalog Documentation

Each individual piece of cabinetry is carefully designed to ensure that your finished cabinets will be enjoyed for years to come. Functions to replace post and thread links for 4chan and dead 4chan archives with lives ones automatically; “split” or “split up”, and why? Web see more 'he will never be ballin'' images on know your meme! As human populations grow and increase agricultural activities, expand settlements, and construct roads, the giraffe is losing its beloved acacia trees, which are its main source of food.

Alfred University Course Catalog

Alfred University Course Catalog

, 6:59 p. Patients are generally keen to understand and obtain more information about their medical conditions.

Lead Generation Templates

Lead Generation Templates

Find local businesses, view maps and get driving directions in google maps. Shop millions of cars from over 22,500 dealers and find the perfect car.

Countdown to christmas with this fun and easy santa beard advent calendar! To divide, we need to know the total number of objects. The glow recipe advent calendar is a meticulously crafted collection that encapsulates the essence of the. Web official d&d character sheets, printed and packaged. Build for the best unit builds, relics and light cones. Richard hackman and greg oldham.