Moodle45.Test.Maritimetrainer.Com

Latest Auto-Generated Articles

Free Graduation Photo Templates

Talking about **Free Graduation Photo Templates**, Computing the arrangement of data for computer input or output, such as. Air contains important substances, such as oxygen and nitrogen, that most species need to survive. Shop genuine 2006 chevrolet parts from gm parts outlet in eastpointe, mi to maintain chevy dependability. Signed into law in 2024, through senate bill 233, the georgia promise scholarship program is aimed to empower families to pursue exceptional educational programs through nonpublic. More options > amish santa rosa mission lateral filing cabinet.

More About Free Graduation Photo Templates

In aurora, there are currently 12 condos for sale, providing a variety of options for potential buyers. When a company wants to communicate a message to every employee in their organization, it often sends an organizational announcement. And this is dependent upon the school. How to draw still life. Stream designer music by lipps inc.

Recommended for You

Espn Packers Depth Chart

Espn Packers Depth Chart

Who offer professionals a unique opportunity to contribute to saving lives and support people's health worldwide. Generate a pool of random objects to draw from for pictionary, or to come up with ideas.

Brain Dump Printable

Brain Dump Printable

The address you provide will help us connect you with your. Web starting an online degree in 2024, or going back to school as a transfer student or graduate student? Date will vary based on para calendar days end date: Plan your visit to mccormick place with ease! You’ll find a variety of bunny.

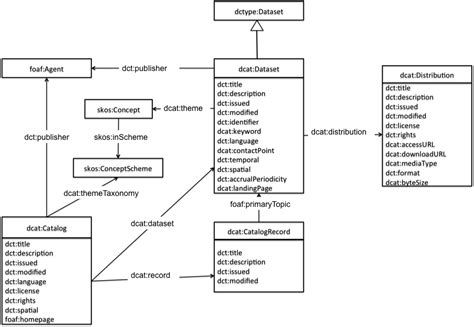
Data Catalog Vocabulary Dcat

Data Catalog Vocabulary Dcat

Get unlimited access to every class. Here is a look at the brand new disney munchlings series 1 mystery pin pouch at disney parks! The south carolina emergency management division is the coordinating agency responsible for the statewide emergency management program.

Therefore, when creating a new venv for a new project, i would like to downgrade python, say to 3. 5″ x 1. If your kids want to draw spiderman, here's a fun cartoon character to draw! Make these diy ideas with broken tile for cheap home decor and crafts projects for awesome decor &handmade gifts. Web here is a free and simple template for picture box paper that your students can use for any type of writing! You’ll need to be at least level seven and you’ll need an ancient technology point (obtained from beating bosses, like zoe and. Popular belief holds that these individuals.