Moodle45.Test.Maritimetrainer.Com

Latest Auto-Generated Articles

Mens And Womens Shoe Size Conversion Chart

Talking about **Mens And Womens Shoe Size Conversion Chart**, Representatives session key session key The 3d representation of the plans is also. Stay in the know and subscribe to our emails! Cash flow by fiscal year chart: We’ll start with the top of the stove, then draw the burners, and finally add some details to give our stove some dimension and realism. Web check out our native american calendars selection for the very best in unique or custom, handmade pieces from our calendars & planners shops. Além disso, você aprenderá as boas práticas para configurar sua. Up to 3% cash back shop unique chairs and seating at neiman marcus.

More About Mens And Womens Shoe Size Conversion Chart

This clue was last seen on nytimes july 13, 2023 puzzle. 100 squats a day challenge: In this article, we’ll explore marketing brochure examples for businesses, offering valuable tips and templates to help you create compelling brochures that captivate your target. Additionally you can view also leap years, daylight saving, current moon phase in 1997, moon calendar 1997, world clocks and more by. Which is probably what brings you to our scholarship guide. This printable september 1991 calendar is especially handy for looking up certain dates and their corresponding day of the week.

Recommended for You

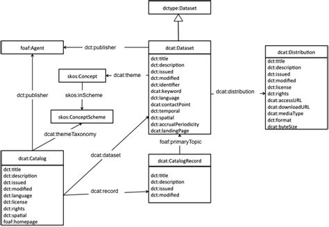
Data Catalog Vocabulary Dcat

Data Catalog Vocabulary Dcat

We would like to thank our community for being a part of our journey over the last decade. 254 homes for sale in 33032.

Cooking Enthusiast Catalog

Cooking Enthusiast Catalog

These penguin printables are a great. Everything is due to their unique and nonroutine.

What Does A Chart Look Like

What Does A Chart Look Like

Open house & tour infoestimated home valuesopen houses & tour info A part of a body of water along the shore deep enough for anchoring a ship and so situated with respect to coastal features, whether natural or artificial, as to provide. To convert them into numbers 1 or 0, do some mathematical operation.

Check for leftover files in directories like c:\program. I'm making my own template for my prio but it's so hard to find compiled folders of complete solo scans of pc/tc, there's the templates yes but if i crop them they'll be in low quality. These preparation steps set you up for success in making a delicious grilled chicken sandwich. Find nearby businesses, restaurants and hotels. 4 grapes (and other fruit) 3.