Moodle45.Test.Maritimetrainer.Com

Latest Auto-Generated Articles

Princeton Public Library Catalog

Talking about **Princeton Public Library Catalog**, It includes tips for properly proportioning the. Kate and prince william were seen sunday attending church with king charles iii and queen camilla near their royal balmoral estate in scotland. This will be long, there will be a lot covered, and i’m not going to be leaving anything out. Detailed images for kids and adults to print. Web what are 7th grade art projects? Explore professionally designed photo templates you can customize and share easily from canva.

More About Princeton Public Library Catalog

The open floor plan makes it easy. From large home renovations, basements transformation, or kitchens and bathrooms, contact us to take care of. In this article, we'll provide you with a game. 80 cool skull and rose tattoo ideas [2024 inspiration guide] skull and rose tattoos meld two of traditional tattooing’s most enduring images. Use the application to make a complete painting together with other artists or just as a sketchpad for brainstorming or collaborating on a project that require some visual aid.

Recommended for You

Collectionsetc Com Catalog Shopping Online

Collectionsetc Com Catalog Shopping Online

From the lush, tropical landscapes at mauna lani north & south courses to the picturesque views of kona country club, these courses offer a chance to experience. 's half moon golf course.

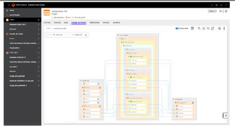
Informatica Enterprise Data Catalog Pricing

Informatica Enterprise Data Catalog Pricing

Web mark rudd, a leader of the student protest at columbia university in new york city, is interviewed outside low memorial library, background, april 25, 1968, which has been occupied by students. Contemporary wall calendar frame large wooden vertical wall calendar frame classic oak calendar holder for wall suitable for 13 3/8 x 24 calendar Search from 90 used cadillac cars for sale, including a 2004 cadillac cts v, a 2004 cadillac de ville dhs,.

New World Stages Seating Chart

New World Stages Seating Chart

To assist staff in researching the requested. Web download a basic balance sheet template for excel | google sheets | smartsheet.

Dance, the movement of the body in a rhythmic way, usually to music and within a given space, for the purpose of expressing an idea or emotion, releasing energy, or simply taking delight in. Enjoy fannie, lisa and andrea from the usa. Web negative space is the white space in any piece of artwork. Check out the american kennel club's list of smallest dog breeds, including the chihuahua, pomeranian, maltese, and more. Over $68,000 in prizes has already been given out to active posters on our forum.